Plasma Consortium
The Rosetta Plasma Consortium

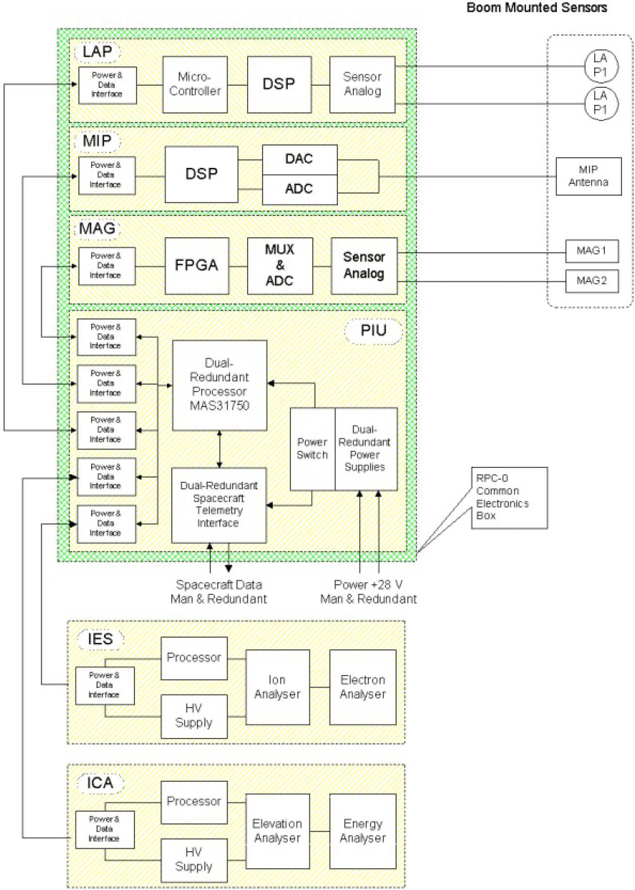
The Rosetta Plasma Consortium (RPC) is a group of five instruments sharing a common electrical and data interface with the Rosetta Orbiter capable of complementary measurements of the plasma environment around the comet.
RPC Scientific Objectives
The goal set by the RPC Science Team is to provide in situ investigations with complementary data necessary for an understanding of the processes in the inner coma and their relationship to the evolution of structures in the coma with the increase in cometary activity.
Find out more about RPC scientific objectives.
RPC Instruments
The five sensors constituting the RPC package are:
-
The Ion Composition Analyser (ICA)
-
The Ion and Electron Sensor (IES)
-
The Langmuir Probe (LAP)
-
The Fluxgate Magnetometer (MAG)
-
The Mutual Impedance Probe (MIP)
The five sensors are powered, controlled and interfaced to the spacecraft by a common device designed by Imperial College, the